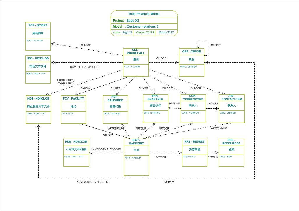
Customer relations 2